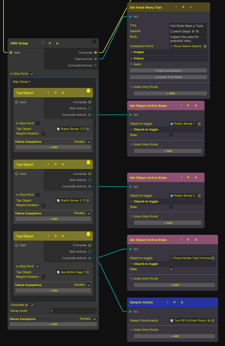
AND Group
An AND Group node is a special type of node that contains other nodes inside of it. Only when the nodes inside the AND Group node have been completed will the AND Group node progress. This can be useful for when a series of steps need to be completed but in any order. For example, setting up a work site could have a user move a safety screen in place and a fire extinguisher but it doesn't matter which one happens first. Another example could be a user needs to use a drill to make a number of holes. As long as the user completes the steps it doesn't matter what order they do complete them in.
AND Group Node in action, It's possible to set up the work site in any order as long as all steps are completed.
Setup

An example showing an And node with three Tap Object Nodes inside of it
Follow these steps to set up a new And node that will progress the user in the graph when all the individual nodes inside it have been completed.
Open a graph.
Right click and Create a new AND Group node (Steps → AND Group).
Drag other Nodes inside of the And node.
That's it. Now when a user is on the AND Group step, they will have to complete all the steps inside of it before they can progress.
Because the AND Group node controls the flow of the graph you should not attach the Complete steps inside of the nodes inside of the AND Group, however if you want an action to happen when one of the steps inside the AND Group has been completed it is safe to do so.
For more information on the other inputs and outputs found on this node see Steps